Model Context Protocol (MCP) finally gives AI models a way to access the business data needed to make them really useful at work. CData MCP Servers have the depth and performance to make sure AI has access to all of the answers.
Try them now for free →Create CRM Accounts from QuickBooks Customers
Dynamics CRM gives you the ability to track customer interactions, but the trail ends when customer information leaves Dynamics CRM and enters your accounting and ERP systems. Getting customer history into CRM can fuel your marketing lists and campaigns with quality leads. However, to access customer financial information in CRM often requires manually rekeying the data.
The CData SSIS Components make it easy to automate manual processes that often attend accessing your customers in CRM. The components enable you to see Dynamics CRM and QuickBooks as data sources and data destinations. We'll show how in 10 steps you can transfer your QuickBooks customers into CRM accounts.

- In Visual Studio, click File -> New -> Project. Expand the Business Intelligence node and click Integration Services Project.
- Drag a Data Flow task from the SSIS Toolbox onto the Control Flow.
- Drag the CData Source Component for QuickBooks from the SSIS Toolbox onto the Data Flow.
Double-click the source component to open the source editor. Click New. In the resulting dialog, enter the credentials required to connect to QuickBooks. You can use the component to connect to local and remote company files. The component includes the Remote Connector to manage the connection to QuickBooks.

The Remote Connector a lightweight, distributable HTTP(S) server that is deployed on the same machine that is running QuickBooks: You can use it to secure connections to QuickBooks and handle concurrent connections to the same company file. To connect to QuickBooks through the Remote Connector, specify the URL to the Remote Connector as well as the User and Password for an authorized user in the Remote Connector.

For more information, see the help documentation for the Remote Connector setup guide.
- In the Use a Table menu, select Customers.

- Drag the CData Destination Component for Dynamics CRM from the SSIS Toolbox onto the Data Flow.
- Drag the blue arrow from the QuickBooks source to the Dynamics CRM destination.

- Double-click the destination component to open the destination editor. Enter the credentials required to connect to Dynamics CRM. To connect to CRM Online, CRM 4.0, 2011, 2013, and 2015, the following properties are required:
- URL: The Url to the on-premise Dynamics CRM installation or Office 365 URL.
- User: Your Dynamics CRM username.
- Password: Your Dynamics CRM password.
If your Dynamics CRM instance has an IFD configuration, you will need to set the STSURL property. You can find a guide in the component help on creating connection managers for Dynamics CRM.
- In the Table Or View menu, select the Account table. In the Action menu, select Insert for a simple transfer.

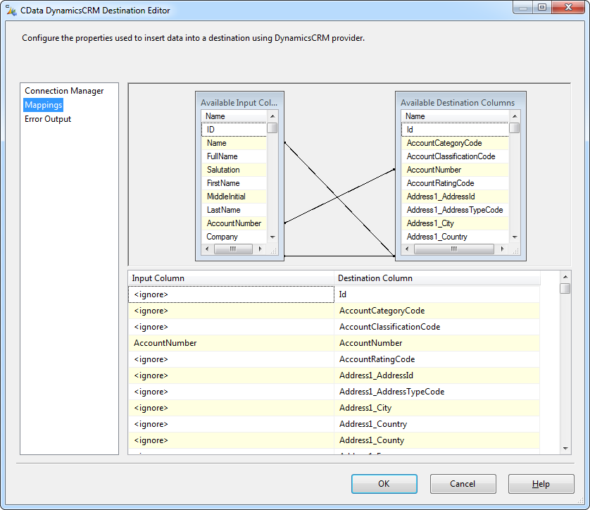
- Click Mappings to fine tune the column mappings. SSIS automatically maps columns with the same name. In the Input Column list, select the Ignore option for the Id column.

CData drivers for Dynamics CRM enable you to use the standards for data access and integration to automate manual processes. See your QuickBooks Customers, NetSuite memos, LinkedIn companies, Google contacts, Excel spreadsheets, Google spreadsheets, and more as data sources and destinations.