Enable the CData JDBC Driver for QuickBooks in KNIME



The CData JDBC Driver for QuickBooks enables you to access and analyze your company file data as a JDBC data source. The driver uses the included Remote Connector application to simplify and automate the process of retrieving data from the QuickBooks application, especially when QuickBooks is running on a remote machine. Follow the procedure below to start accessing company file data in KNIME.

One of the strengths of the CData JDBC Driver for QuickBooks is its cross-platform support, enabling integration with major BI tools. Follow the procedure below to access company file data in KNIME and to create a chart from QuickBooks data using the report designer.

Define a New JDBC Connection to QuickBooks Data

  1. If you have not already done so, install the Report Designer extension: Click File -> Install KNIME Extensions, and filter on "Report".
  2. In a new workflow, click File -> Preferences and expand the KNIME -> Database Driver nodes to add cdata.jdbc.quickbooks.jar. The driver JAR is located in the lib subfolder of the installation directory.
    CData drivers added to a KNIME workflow.
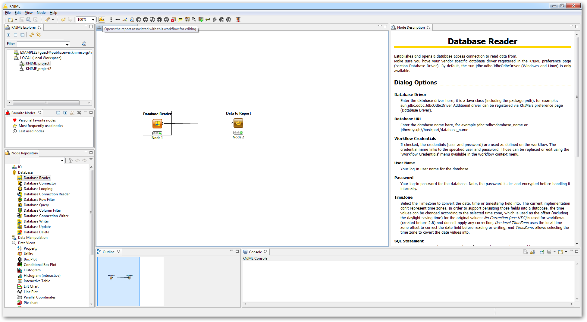
  3. Expand the Database node and drag a Database Reader onto the workflow editor.
    Loading QuickBooks data in a DataReader. (QuickBooks is shown.)
  4. Double-click the Database Reader and set the following properties:

    • Database Driver: In the menu, select the CData JDBC driver.
    • Database URL: Enter the connection properties. The JDBC URL begins with jdbc:quickbooks: and is followed by a semicolon-separated list of connection properties. A typical JDBC URL is below.
      jdbc:quickbooks:User=myuseraccount;Password=mypassword;URL=http://localhost:2080;
    • User Name: The username used to authenticate.
    • Password: The password used to authenticate.
    • SQL Statement: Enter an SQL query in the SQL Statement box or double-click a table. This article uses the query below to create a chart:
      SELECT Name, CustomerBalance FROM Customers
  5. To connect to Desktop editions of QuickBooks, use the Remote Connector application installed with the application. The Remote Connector is a lightweight, stand-alone server that enables you to connect to remote QuickBooks instances. It is also used to connect your application to QuickBooks in situations where direct COM access to QuickBooks is not available (e.g., ASP.NET, Java, or a company file on a remote machine). For more information and a step-by-step guide to establish a connection, refer to the "Getting Started" guide in the help documentation.
  6. Test the connection by clicking Fetch Metadata.

    An SQL statement defined in the Database Reader properties. (Shown for QuickBooks.)
  7. Connect the Database Reader to a Data to Report node to supply the dataset to a range of data visualization controls. Click Execute and then click Edit Report at the top of the workflow to open the report designer perspective.
    A DatabaseReader linked to provide data to a Database Report.
  8. You can now generate reports based on live data. To create a chart, drag the chart control from the palette to the report designer. In the resulting wizard, you can use the filtering and aggregation controls available in KNIME.
    A Chart created with the report designer. (Salesforce is shown.)