Model Context Protocol (MCP) finally gives AI models a way to access the business data needed to make them really useful at work. CData MCP Servers have the depth and performance to make sure AI has access to all of the answers.
Try them now for free →SSIS Components Getting Started Guide
Microsoft SQL Server Integration Services (SSIS) is an enterprise data integration, data transformation, and data migration tool built into the Microsoft SQL Server database. The CData SSIS data flow components are a powerful set of SSIS data flow tasks to easily connect SQL Server with 250+ popular SaaS, Big Data, and NoSQL sources. The data flow components allow you to work with data in SSIS workflows no matter where the data is.
This example demonstrates how to use the CData SSIS Component for Salesforce inside of a SQL Server SSIS workflow to transfer Salesforce into a Microsoft SQL Server database.
It is important to note that although this article references the Salesforce SSIS Component, the same principles herein can be applied to any of the 250+ data sources that we support.
Download and Install the SSIS Components
First, download and install the SSIS Components from the CData website: https://www.cdata.com/drivers/salesforce/download/ssis/
Fill in the appropriate contact information.

Note: If you are downloading a licensed installer, use your company email address and product key.
Create the Workflow
Follow the steps below to create a simple workflow to move Salesforce data in a SQL Server database.
-
First, in Microsoft Visual Studio, in the bottom panel of your Integration Services Project, right-click
and select New Connection...

-
Then, select CData Salesforce Connection Manager from the list and click Add...

-
Choose Basic for the Auth Scheme and enter your connection information. Next, click Test Connection. Click OK.

-
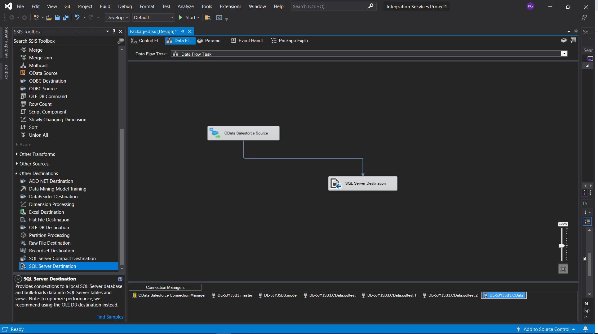
Next, drop a new data flow task into the package.

-
In the data flow task, drop a CData Salesforce source component.

-
Double-click the component and select the Connection Manager that we previously created. Then, select a table
or view to replicate.

-
Next, drag a SQL Server destination component into the task.

-
Double-click the component and add a new Connection Manager.

-
Once you've connected, select or create a new table and map the columns as needed.

-
At this point you have created a data flow task for replicating your Salesforce data to a SQL Server database!

CData Components for 250+ Data Sources
For more information on CData's suite of components, visit our SSIS Components page .
Download a free 30-day trial of the CData SSIS Component and get simplified access to your data today.