Create Informatica Mappings From/To an ODBC Data Source for CSV



Create an ODBC connection to CSV in Informatica and browse and transfer CSV data.

Informatica provides a powerful, elegant means of transporting and transforming your data. By utilizing the CData ODBC Driver for CSV, you are gaining access to a driver based on industry-proven standards that integrates seamlessly with Informatica's powerful data transportation and manipulation features. This tutorial shows how to transfer and browse CSV data in Informatica PowerCenter.

Connect to CSV as an ODBC Data Source

Information for connecting to CSV follows, along with different instructions for configuring a DSN in Windows and Linux environments.

The DataSource property must be set to a valid local folder name.

Also, specify the IncludeFiles property to work with text files having extensions that differ from .csv, .tab, or .txt. Specify multiple file extensions in a comma-separated list. You can also set Extended Properties compatible with the Microsoft Jet OLE DB 4.0 driver. Alternatively, you can provide the format of text files in a Schema.ini file.

Set UseRowNumbers to true if you are deleting or updating in CSV. This will create a new column with the name RowNumber which will be used as key for that table.

Windows

If you have not already, first specify connection properties in an ODBC DSN (data source name). This is the last step of the driver installation. You can use the Microsoft ODBC Data Source Administrator to create and configure ODBC DSNs.

Linux

If you are installing the CData ODBC Driver for CSV in a Linux environment, the driver installation predefines a system DSN. You can modify the DSN by editing the system data sources file (/etc/odbc.ini) and defining the required connection properties.

/etc/odbc.ini

[CData CSV Source]
Driver = CData ODBC Driver for CSV
Description = My Description
DataSource = MyCSVFilesFolder

For specific information on using these configuration files, please refer to the help documentation (installed and found online).

Create a Linked Table to Customer Data

Follow the steps below to create a linked table, which enables you to access live Customer data.

Create the ODBC Connection

Follow the steps below to connect to CSV in Informatica PowerCenter:

  1. In the Informatica Developer tool connect to your repository and create a project.
  2. In the Connection Explorer pane, right-click and click Create a Connection.
  3. In the New Database Connection wizard that is displayed, enter a name and Id for the connection and in the Type menu select ODBC.
  4. In the Connection String property, enter the DSN.

NOTE: If you are working in a Linux operating system, set the Driver Manager for Linux property to unixODBC 2.3.x.

Create the CSV Data Object

After you have created an ODBC connection to CSV, you can now access CSV entities in Informatica. Follow the steps below to add Customer entities to your project.

  1. In the Object Explorer, right-click your project and then click New -> Data Object.
  2. In the wizard that is displayed, select the Relational Data Object option.
  3. Click the Browse button next to the Connection box and select the ODBC connection you created in the previous step.
  4. Select the option to create a data object from an existing resource and click the Browse button next to the Resource box.
  5. In the dialog that is displayed, clear the Show Default Schema Only option and expand the node for the ODBC connection. Select the entity that you want.

You can now browse the table in the Data Viewer: Right-click the node for the table and then click Open. On the Data Viewer view, click Run.

Create the Mapping

Follow the steps below to add the CSV source to a mapping:

  1. In the Object Explorer, right-click your project and then click New -> Mapping.
  2. Expand the node for the CSV connection and then drag the data object for the table onto the editor.
  3. In the dialog that appears, select the Read option.

Follow the steps below to map CSV columns to a flat file:

  1. In the Object Explorer, right-click your project and then click New -> Data Object.
  2. Select Flat File Data Object -> Create as Empty -> Fixed Width.
  3. In the properties for the CSV object, select the rows you want, right-click, and then click copy. Paste the rows into the flat file properties.
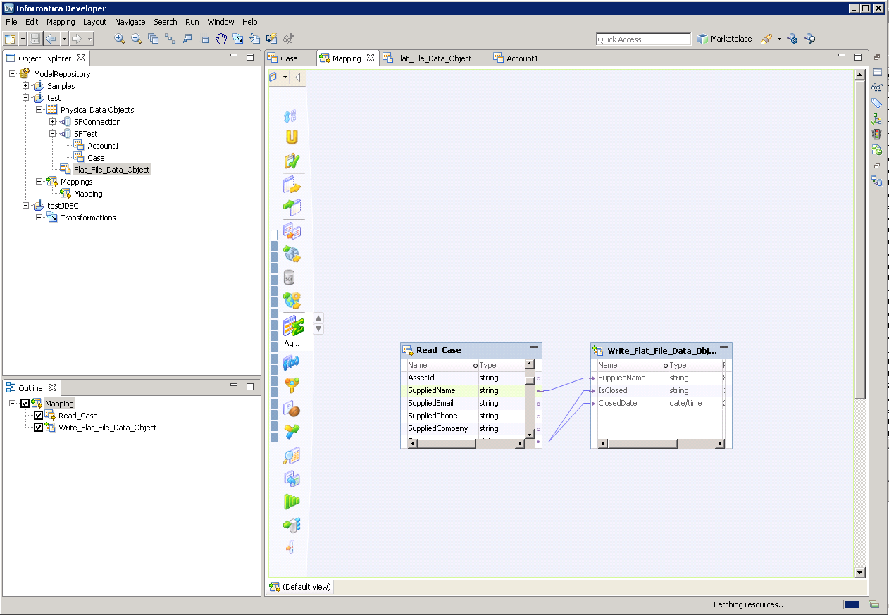
  4. Drag the flat file data object onto the mapping. In the dialog that appears, select the Write option.
  5. Click and drag to connect columns.

To transfer CSV data, right-click in the workspace and then click Run Mapping.

Ready to get started?

Download a free trial of the CSV ODBC Driver to get started:

 Download Now

Learn more:

CSV/TSV Files Icon CSV ODBC Driver

The CSV ODBC Driver is a powerful tool that allows you to connect with live flat-file delimited data (CSV/TSV files), directly from any applications that support ODBC connectivity.

Access flat-file data like you would any standard database - read, write, and update etc. through a standard ODBC Driver interface.