Connect to GitHub Data in CloverDX (formerly CloverETL)



Transfer GitHub data using the visual workflow in the CloverDX data integration tool.

The CData JDBC Driver for GitHub enables you to use the data transformation components in CloverDX (formerly CloverETL) to work with GitHub as sources and destinations. In this article, you will use the JDBC Driver for GitHub to set up a simple transfer into a flat file. The CData JDBC Driver for GitHub enables you to use the data transformation components in CloverDX (formerly CloverETL) to work with GitHub as sources and destinations. In this article, you will use the JDBC Driver for GitHub to set up a simple transfer into a flat file.

Connect to GitHub as a JDBC Data Source

  1. Create the connection to GitHub data. In a new CloverDX graph, right-click the Connections node in the Outline pane and click Connections -> Create Connection. The Database Connection wizard is displayed.
  2. Click the plus icon to load a driver from a JAR. Browse to the lib subfolder of the installation directory and select the cdata.jdbc.github.jar file.
  3. Enter the JDBC URL.

    GitHub uses the OAuth 2 authentication standard. To authenticate using OAuth, create an app to obtain the OAuthClientId, OAuthClientSecret, and CallbackURL connection properties. See the Getting Started chapter of the CData help documentation for an authentication guide.

    Built-in Connection String Designer

    For assistance in constructing the JDBC URL, use the connection string designer built into the GitHub JDBC Driver. Either double-click the JAR file or execute the jar file from the command-line.

    java -jar cdata.jdbc.github.jar
    

    Fill in the connection properties and copy the connection string to the clipboard.

    A typical JDBC URL is below:

    jdbc:github:OAuthClientId=MyOAuthClientId;OAuthClientSecret=MyOAuthClientSecret;CallbackURL=http://localhost:portNumber;InitiateOAuth=GETANDREFRESH

Query GitHub Data with the DBInputTable Component

  1. Drag a DBInputTable from the Readers selection of the Palette onto the job flow and double-click it to open the configuration editor.
  2. In the DB connection property, select the GitHub JDBC data source from the drop-down menu.
  3. Enter the SQL query. For example:
    SELECT Name, Email FROM Users

Write the Output of the Query to a UniversalDataWriter

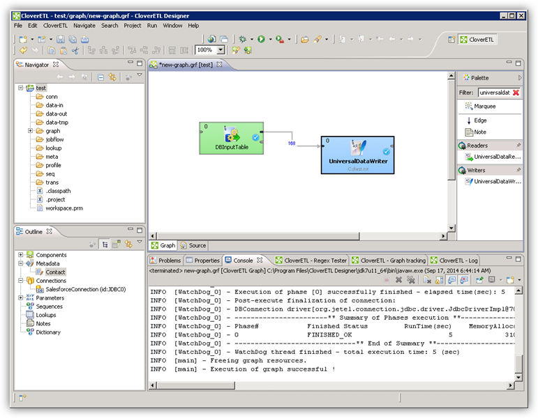
  1. Drag a UniversalDataWriter from the Writers selection onto the jobflow.
  2. Double-click the UniversalDataWriter to open the configuration editor and add a file URL.
  3. Right-click the DBInputTable and then click Extract Metadata.
  4. Connect the output port of the DBInputTable to the UniversalDataWriter.
  5. In the resulting Select Metadata menu for the UniversalDataWriter, choose the Users table. (You can also open this menu by right-clicking the input port for the UniversalDataWriter.)
  6. Click Run to write to the file.

Ready to get started?

Download a free trial of the GitHub Driver to get started:

 Download Now

Learn more:

GitHub Icon GitHub JDBC Driver

Rapidly create and deploy powerful Java applications that integrate with GitHub.