Model Context Protocol (MCP) finally gives AI models a way to access the business data needed to make them really useful at work. CData MCP Servers have the depth and performance to make sure AI has access to all of the answers.
Try them now for free →Create Informatica Mappings From/To a JDBC Data Source for GitHub
Create GitHub data objects in Informatica using the standard JDBC connection process: Copy the JAR and then connect.
Informatica provides a powerful, elegant means of transporting and transforming your data. By utilizing the CData JDBC Driver for GitHub, you are gaining access to a driver based on industry-proven standards that integrates seamlessly with Informatica's powerful data transportation and manipulation features. This tutorial shows how to transfer and browse GitHub data in Informatica PowerCenter.
Deploy the Driver
To deploy the driver to the Informatica PowerCenter server, copy the CData JAR and .lic file, located in the lib subfolder in the installation directory, to the following folder: Informatica-installation-directory\services\shared\jars\thirdparty.
To work with GitHub data in the Developer tool, you will need to copy the CData JAR and .lic file, located in the lib subfolder in the installation directory, into the following folders:
- Informatica-installation-directory\client\externaljdbcjars
- Informatica-installation-directory\externaljdbcjars
Create the JDBC Connection
Follow the steps below to connect from Informatica Developer:
- In the Connection Explorer pane, right-click your domain and click Create a Connection.
- In the New Database Connection wizard that is displayed, enter a name and Id for the connection and in the Type menu select JDBC.
- In the JDBC Driver Class Name property, enter:
cdata.jdbc.github.GitHubDriver
- In the Connection String property, enter the JDBC URL, using the connection properties for GitHub.
GitHub uses the OAuth 2 authentication standard. To authenticate using OAuth, create an app to obtain the OAuthClientId, OAuthClientSecret, and CallbackURL connection properties. See the Getting Started chapter of the CData help documentation for an authentication guide.
Built-in Connection String Designer
For assistance in constructing the JDBC URL, use the connection string designer built into the GitHub JDBC Driver. Either double-click the JAR file or execute the jar file from the command-line.
java -jar cdata.jdbc.github.jar
Fill in the connection properties and copy the connection string to the clipboard.
A typical connection string is below:
jdbc:github:OAuthClientId=MyOAuthClientId;OAuthClientSecret=MyOAuthClientSecret;CallbackURL=http://localhost:portNumber;InitiateOAuth=GETANDREFRESH
Browse GitHub Tables
After you have added the driver JAR to the classpath and created a JDBC connection, you can now access GitHub entities in Informatica. Follow the steps below to connect to GitHub and browse GitHub tables:
- Connect to your repository.
- In the Connection Explorer, right-click the connection and click Connect.
- Clear the Show Default Schema Only option.
You can now browse GitHub tables in the Data Viewer: Right-click the node for the table and then click Open. On the Data Viewer view, click Run.
Create GitHub Data Objects
Follow the steps below to add GitHub tables to your project:
- Select tables in GitHub, then right-click a table in GitHub, and click Add to Project.
- In the resulting dialog, select the option to create a data object for each resource.
- In the Select Location dialog, select your project.
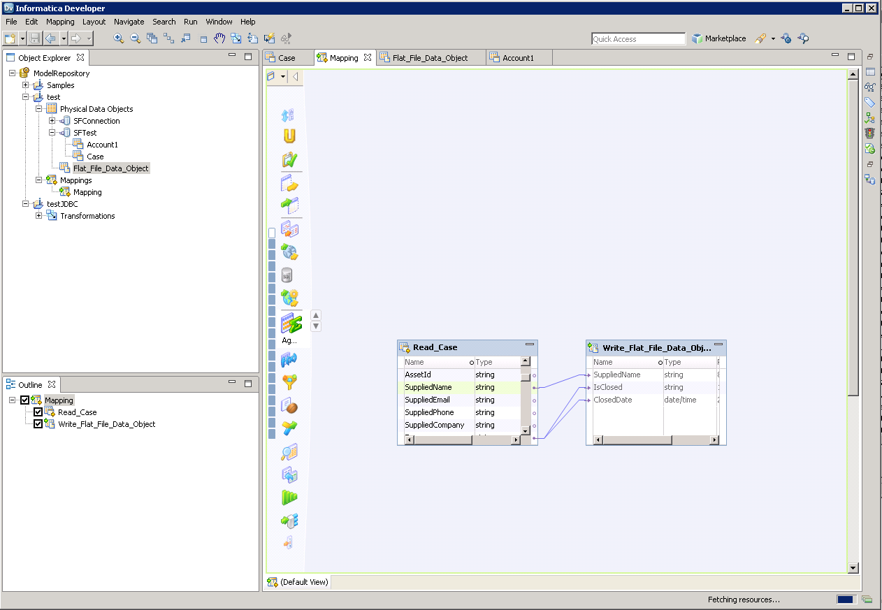
Create a Mapping
Follow the steps below to add the GitHub source to a mapping:
- In the Object Explorer, right-click your project and then click New -> Mapping.
- Expand the node for the GitHub connection and then drag the data object for the table onto the editor.
- In the dialog that appears, select the Read option.
Follow the steps below to map GitHub columns to a flat file:
- In the Object Explorer, right-click your project and then click New -> Data Object.
- Select Flat File Data Object -> Create as Empty -> Fixed Width.
- In the properties for the GitHub object, select the rows you want, right-click, and then click copy. Paste the rows into the flat file properties.
- Drag the flat file data object onto the mapping. In the dialog that appears, select the Write option.
- Click and drag to connect columns.
To transfer GitHub data, right-click in the workspace and then click Run Mapping.
