Model Context Protocol (MCP) finally gives AI models a way to access the business data needed to make them really useful at work. CData MCP Servers have the depth and performance to make sure AI has access to all of the answers.
Try them now for free →Viewing MarkLogic Data in RAD Studio Data Explorer
How to view MarkLogic data in RAD Studio Data Explorer using the CData ODBC Driver for MarkLogic.
Embarcadero RAD Studio provides a development environment for Delphi and C++Builder applications. With the CData ODBC Driver for MarkLogic, you gain access to live MarkLogic data within RAD Studio, abstracting the data into tables, views, and stored procedures that can be used to both retrieve and update MarkLogic data. This article will walk through connecting to MarkLogic using the Data Explorer.
Configure a Connection to MarkLogic
If you have not already, first specify connection properties in an ODBC DSN (data source name). This is the last step of the driver installation. You can use the Microsoft ODBC Data Source Administrator to create and configure ODBC DSNs.
Set User, Password, and Server to the credentials for the MarkLogic account and the address of the server you want to connect to. You should also specify the REST API Port if you want to use a specific instance of a REST Server.
Connecting to MarkLogic Data Using Data Explorer
You can create a simple application for displaying MarkLogic data by utilizing the CData FireDAC Components for MarkLogic and a new VCL Forms Application:
- Open the Data Explorer in RAD Studio and expand FireDAC.
- Right-click the ODBC Data Source node in the Data Explorer.
- Click Add New Connection.

- Enter a name for the connection.
- In the FireDAC Connection Editor that appears, set the DataSource property to the name of the ODBC DSN for MarkLogic.

- Back in the Data Explorer, expand the tables for the connection.
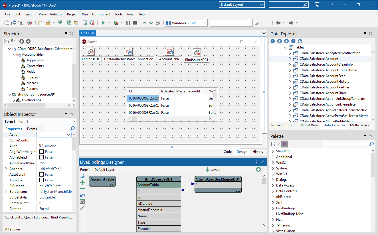
Create a new VCL Forms application and drag a table (for example: Customer) onto the form.

- Select the CustomerTable object on the form and set the Active property to true.
Right-click on the object, bind visually, and link everything (*) to a new control (TStringGrid).

Arrange the TStringGrid on the form and run the application to see the Customer data.

Related Articles
Below you can find other articles for using the CData ODBC Driver with RAD Studio, Delphi, and C++ Builder.