How to Connect DBeaver to Pipedrive via a JDBC Driver



Manage Pipedrive data with visual tools in DBeaver like the query browser.

The CData JDBC Driver for Pipedrive implements JDBC standards that enable third-party tools to interoperate, from wizards in IDEs to business intelligence tools. This article shows how to connect to Pipedrive data with wizards in DBeaver and browse data in the DBeaver GUI.

Create a JDBC Data Source for Pipedrive Data

Follow the steps below to load the driver JAR in DBeaver.

  1. Open the DBeaver application and, in the "Database" menu, select the "Driver Manager" option. Click "New" to open the "Create new driver" form.
  2. In the Settings tab:
    • Set Driver Name to a user-friendly name for the driver (e.g. CData JDBC Driver for Pipedrive).
    • Set Class Name to the class name for the JDBC driver: cdata.jdbc.pipedrive.PipedriveDriver.
    • Set URL Template to jdbc:pipedrive:.
  3. In the Libraries tab, click "Add File," navigate to the "lib" folder in the installation directory (C:\Program Files\CData[product_name] XXXX\) and select the JAR file (cdata.jdbc.Pipedrive.jar).

Create a Connection to Pipedrive Data

Follow the steps below to add credentials and other required connection properties.

  1. In the "Database" menu, click "New Database Connection."
  2. In the "Connect to a database" wizard that results, select the driver you just created (e.g. CData JDBC Driver for Pipedrive) and click "Next >."
  3. On the Main tab of the configuration wizard, set the JDBC URL, using the required connection properties:

    Built-in Connection String Designer

    For assistance in constructing the JDBC URL, use the connection string designer built into the Pipedrive JDBC Driver. Either double-click the JAR file or execute the jar file from the command-line.

    java -jar cdata.jdbc.pipedrive.jar
    

    Fill in the connection properties and copy the connection string to the clipboard.

    Below is a typical connection string:

    jdbc:pipedrive:AuthScheme=Basic;CompanyDomain=MyCompanyDomain;APIToken=MyAPIToken;
    
  4. Click "Test Connection ..." to ensure you have configured the connection properly.
  5. Click "Finish."

Query Pipedrive Data

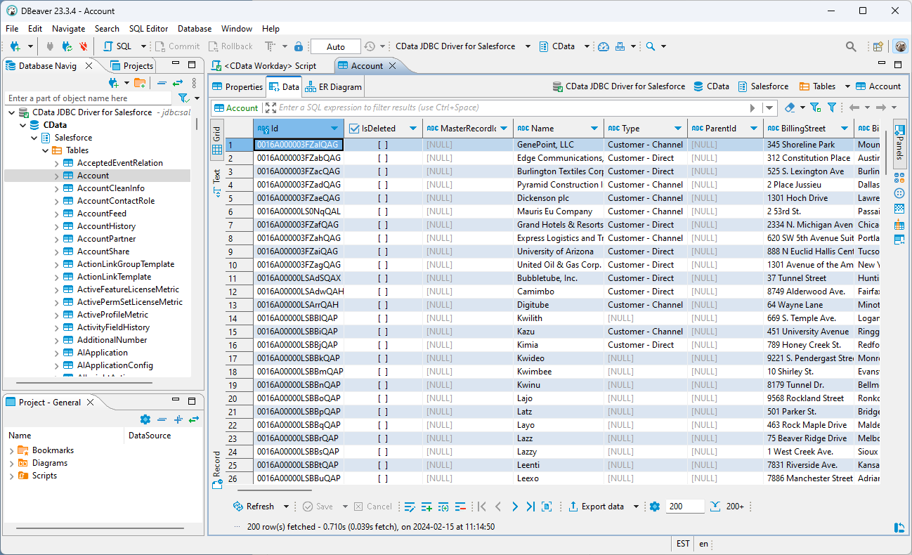
You can now query information from the tables exposed by the connection: Right-click a Table and then click View Table. The data is available on the Data tab.

More Information & Free Trial

Download a free, 30-day trial of the CData JDBC Driver for Pipedrive and start working with your live Pipedrive data in DBeaver. Join the CData Community or reach out to our Support Team if you have any questions.

Ready to get started?

Download a free trial of the Pipedrive Driver to get started:

 Download Now

Learn more:

Pipedrive Icon Pipedrive JDBC Driver

Rapidly create and deploy powerful Java applications that integrate with Pipedrive.