Integrate with Live Presto Data in MuleSoft (via CData Connect Cloud)



Use CData Connect Cloud to connect to Presto from the MuleSoft Anypoint Platform to integrate live Presto data into custom reports and dashboards.

The MuleSoft Anypoint Platform enables the building, deployment, and management of APIs and integrations, facilitating seamless connectivity across applications and systems. When combined with CData Connect Cloud, it provides access to Presto data for visualizations, dashboards, and more. This article explains how to use CData Connect Cloud to create a live connection to Presto and how to connect and access live Presto data from the MuleSoft Anypoint Platform.

Prerequisites

Before configuring and using MuleSoft with CData Connect Cloud, you must first connect a data source to your CData Connect Cloud account. For more information, see the Connections section.

Additionally, you need to generate a Personal Access Token (PAT) on the Settings page. Be sure to copy it down, as it serves as your password during authentication.

About Presto Data Integration

Accessing and integrating live data from Trino and Presto SQL engines has never been easier with CData. Customers rely on CData connectivity to:

  • Access data from Trino v345 and above (formerly PrestoSQL) and Presto v0.242 and above (formerly PrestoDB)
  • Read and write access all of the data underlying your Trino or Presto instances
  • Optimized query generation for maximum throughput.

Presto and Trino allow users to access a variety of underlying data sources through a single endpoint. When paired with CData connectivity, users get pure, SQL-92 access to their instances, allowing them to integrate business data with a data warehouse or easily access live data directly from their preferred tools, like Power BI and Tableau.

In many cases, CData's live connectivity surpasses the native import functionality available in tools. One customer was unable to effectively use Power BI due to the size of the datasets needed for reporting. When the company implemented the CData Power BI Connector for Presto they were able to generate reports in real-time using the DirectQuery connection mode.


Getting Started


Configure Presto Connectivity for MuleSoft

Connectivity to Presto from MuleSoft is made possible through CData Connect Cloud. To work with Presto data from MuleSoft, we start by creating and configuring a Presto connection.

  1. Log into Connect Cloud, click Sources, and then click Add Connection
  2. Select "Presto" from the Add Connection panel
  3. Enter the necessary authentication properties to connect to Presto.

    Set the Server and Port connection properties to connect, in addition to any authentication properties that may be required.

    To enable TLS/SSL, set UseSSL to true.

    Authenticating with LDAP

    In order to authenticate with LDAP, set the following connection properties:

    • AuthScheme: Set this to LDAP.
    • User: The username being authenticated with in LDAP.
    • Password: The password associated with the User you are authenticating against LDAP with.

    Authenticating with Kerberos

    In order to authenticate with KERBEROS, set the following connection properties:

    • AuthScheme: Set this to KERBEROS.
    • KerberosKDC: The Kerberos Key Distribution Center (KDC) service used to authenticate the user.
    • KerberosRealm: The Kerberos Realm used to authenticate the user with.
    • KerberosSPN: The Service Principal Name for the Kerberos Domain Controller.
    • KerberosKeytabFile: The Keytab file containing your pairs of Kerberos principals and encrypted keys.
    • User: The user who is authenticating to Kerberos.
    • Password: The password used to authenticate to Kerberos.
  4. Click Create & Test
  5. Navigate to the Permissions tab in the Add Presto Connection page and update the User-based permissions.

Add a Personal Access Token

When connecting to Connect Cloud through the REST API, the OData API, or the Virtual SQL Server, a Personal Access Token (PAT) is used to authenticate the connection to Connect Cloud. It is best practice to create a separate PAT for each service to maintain granularity of access.

  1. Click on the Gear icon () at the top right of the Connect Cloud app to open the settings page.
  2. On the Settings page, go to the Access Tokens section and click Create PAT.
  3. Give the PAT a name and click Create.
  4. The personal access token is only visible at creation, so be sure to copy it and store it securely for future use.

With the connection configured and a PAT generated, you are ready to connect to Presto data from Mulesoft.

Connecting to CData Connect Cloud

Follow these steps to establish a connection from Mulesoft to CData Connect Cloud through the JDBC driver:

  1. Download and install the CData Connect Cloud JDBC driver.
    • Open the Integrations page of CData Connect Cloud.
    • Search for and select JDBC.
    • Download and run the setup file.
    • When the installation is complete, the JAR file can be found in the installation directory (inside the lib folder).
  2. Log into Mulesoft Anypoint Studio or launch the desktop application.
  3. Create a new Mulesoft project. The new project appears in a project folder.
  4. In the Mule Palette located on the right, drag an HTTP Listener to the Message Flow area.
  5. Click on the HTTP Listener to configure it.
  6. Click the + sign on the right of Connector configuration. The HTTP Listener config dialog appears.
  7. Configure the HTTP Listener, providing a Port on which to query your data, and click OK.
  8. Provide a path on which to perform the actions. The HTTP Listener is now configured.
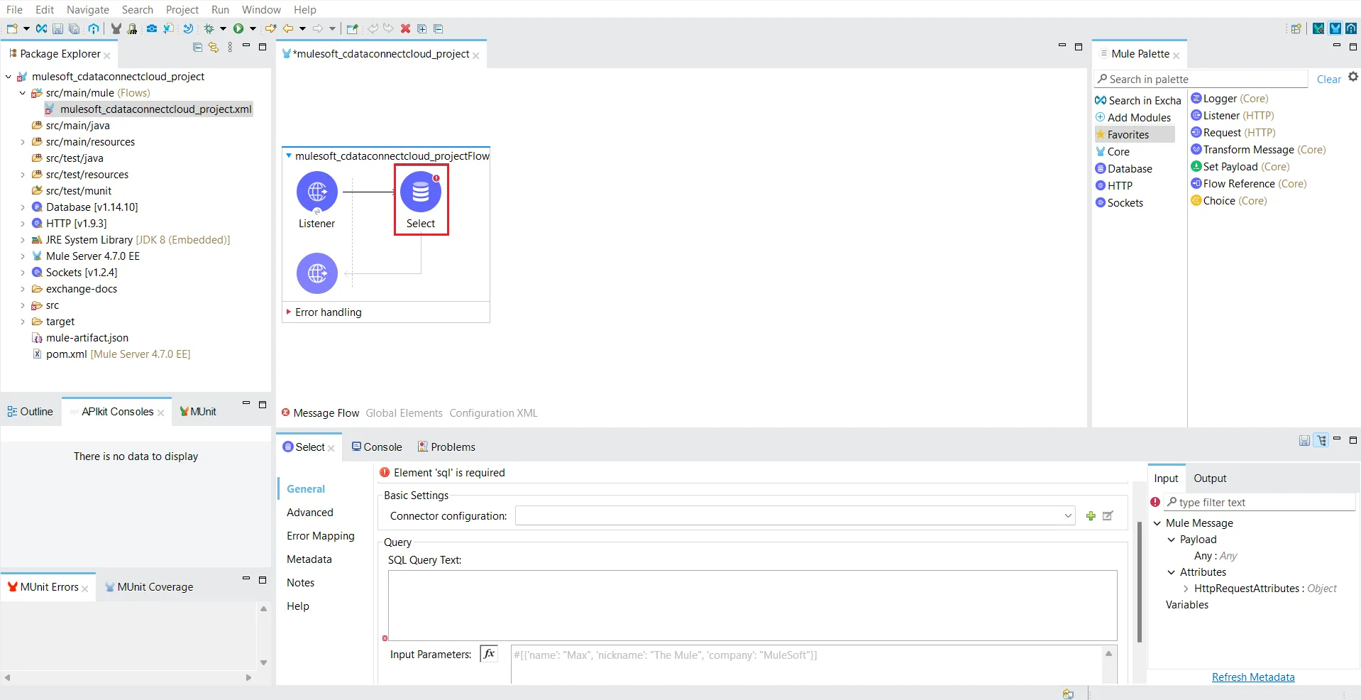
  9. In the Mule Palette on the right, type database in the search bar.
  10. Drag the database operation you want to perform to the Message Flow area. For this example, we choose Select.
  11. Select Generic Connection from the Connection dropdown in the Database Config dialog.
  12. Click the Configure button to configure the JDBC driver. Select Use local file from the drop-down list.
  13. Locate the CData Connect Cloud JAR file from the JDBC driver installation and click OK.
  14. Provide the following information:
    • URL: the URL for the connection, for example:
       jdbc:connect:Authscheme=Basic;user=username;password=PAT
      Note: the password is the PAT created in the Prerequisites section.
    • Driver class name: Enter the Driver class name as:
       cdata.jdbc.connect.ConnectDriver
  15. Click Test Connection.
  16. If the connection is successful, provide the SQL Query Text in the editor. You can see the table metadata on the right side in the Output tab.
  17. In the Mule Palette, drag Transform Message to the Message Flow area.
  18. Click Transform Message to configure it. Change the Output as follows:
  19. Save your project and run it. In the console, Mulesoft starts initializing the dependencies.
  20. Once you see the message, "Message source 'listener' on flow your_project_name successfully started", you can start querying your data at the endpoint you provided.
  21. Query to check out the data using the Postman application (as shown below).

SQL Access to Presto Data from Cloud Applications

Now you have a direct connection to live Presto data from MuleSoft Anypoint Platform. You can create more connections to ensure seamless data flow, automate business processes, and manage APIs - all without replicating Presto data.

To get real-time data access to 100+ SaaS, Big Data, and NoSQL sources (including Presto) directly from your cloud applications, explore the CData Connect Cloud.

Ready to get started?

Learn more about CData Connect Cloud or sign up for free trial access:

Free Trial