Enable the WordPress JDBC Driver in KNIME



Use standard data access components in KNIME to create charts and reports with WordPress data.

One of the strengths of the CData JDBC Driver for Wordpress is its cross-platform support, enabling integration with major BI tools. Follow the procedure below to access WordPress data in KNIME and to create a chart from WordPress data using the report designer.

Define a New JDBC Connection to WordPress Data

  1. Go to File -> Preferences -> KNIME -> Databases
  2. Click Add File and add the cdata.jdbc.wordpress.jar. The driver JAR file is located in the lib subfolder of the installation directory. CData drivers added to a KNIME workflow.
  3. Click Find driver classes
  4. Set the ID and the Name of the connection (you can set any values you prefer for these fields as they are not restricted)
  5. Set the URL template. A typical JDBC URL is provided below:
    	  jdbc:wordpress:Url=http://www.yourwordpresshost.com;InitiateOAuth=GETANDREFRESH
    	
  6. For assistance in constructing the JDBC URL, use the connection string designer built into the WordPress data JDBC Driver. Either double-click the JAR file or execute the jar file from the command-line.

    	java -jar cdata.jdbc.wordpress.jar
    	
    Connection properties added to CData driver

    Additionally, please refer to our documentation to learn more about Connection Properties

  7. Click OK to close the configuration section. Registering new database CData drivers in KNIME workflow.
  8. Under Node Repository go to DB -> Connection -> drag and drop DB Connector. Double-click on it and change the driver name to the driver you just configured, in this case, WordPress (ID: WordPress). The Database URL should change automatically. Configuring the CData driver
  9. Click Apply and OK to save changes. Authentication
  10. Right-click on the connector and select Execute. You will see that the connector will allow you to redirect to the browser where you will need to log in and allow access. After that, you will get connected successfully. Executing the DB Connector
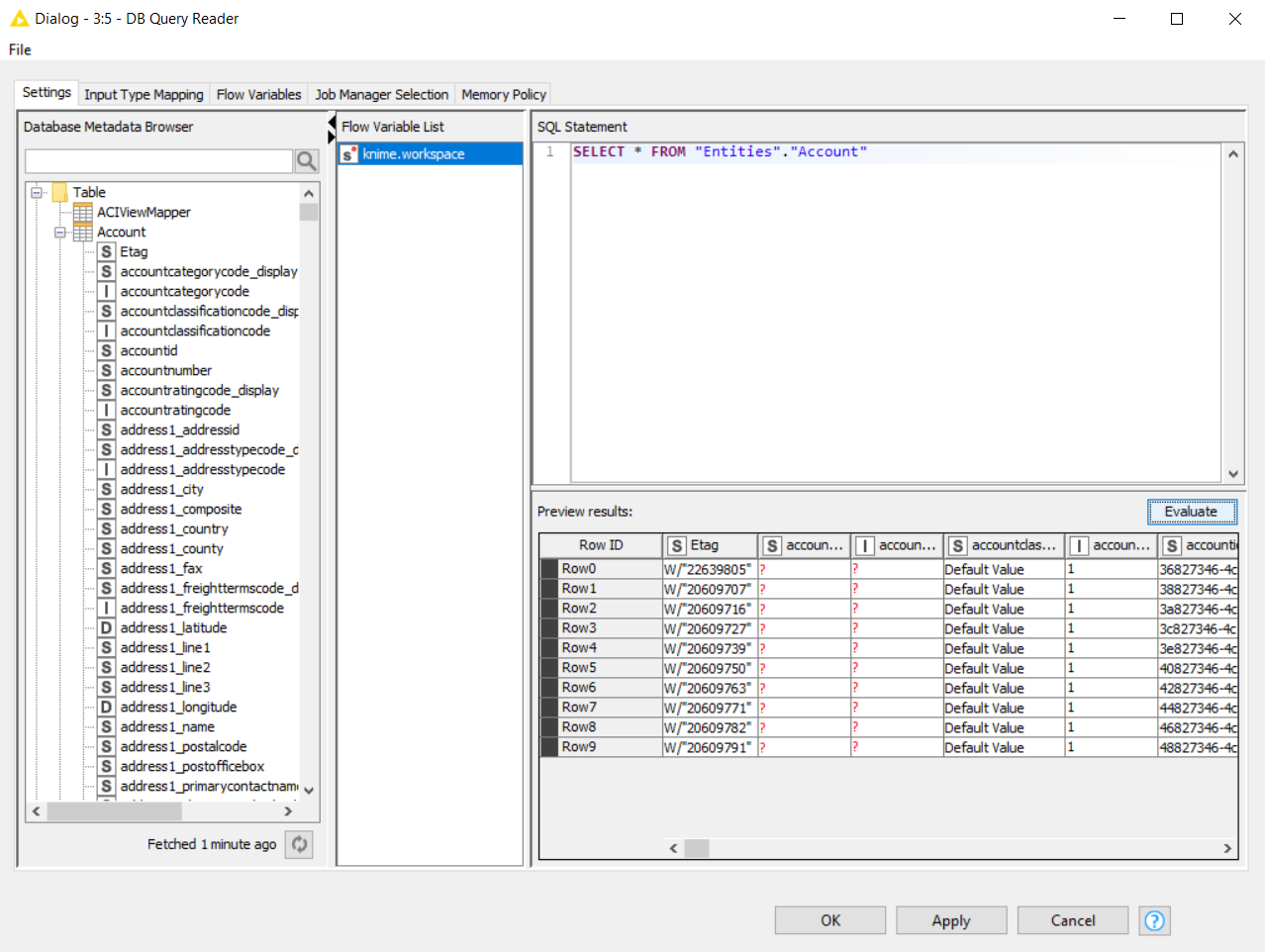
  11. Now you can go to the Read/Write section in Node Repository and get a DB Query Reader, to be able to execute a query. DB Query Reader

  12. Double-click on your DB Query Reader and click the refresh button to load the metadata. Create an SQL Statement and click Evaluate. After clicking Evaluate you will be able to see the records requested. To learn more about the tables/views that are listed in our driver please refer to our Data Model. DB Query Reader to load the metadata

Get Started Today

Download a free, 30-day trial of the CData JDBC Driver for Wordpress and start building WordPress-connected charts and reports with KNIME. Reach out to our Support Team if you have any questions.

Ready to get started?

Download a free trial of the Wordpress Driver to get started:

 Download Now

Learn more:

Wordpress Icon Wordpress JDBC Driver

Provides Java developers with the power to easily connect their Web, Desktop, and Mobile applications to data in Wordpress Pages, Posts, Tags, Users, and more!